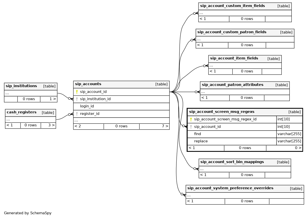
Columns
| Column | Type | Size | Nulls | Auto | Default | Children | Parents | Comments | |||
|---|---|---|---|---|---|---|---|---|---|---|---|
| sip_account_screen_msg_regex_id | INT | 10 | √ | null |
|
|
|||||
| sip_account_id | INT | 10 | null |
|
|
Foreign key to sip_accounts.sip_account_id |
|||||
| find | VARCHAR | 255 | null |
|
|
Regex find |
|||||
| replace | VARCHAR | 255 | null |
|
|
Regex replace |
Indexes
| Constraint Name | Type | Sort | Column(s) |
|---|---|---|---|
| sip_account_screen_msg_regexs_s_pk | Primary key | Asc | sip_account_screen_msg_regex_id |
| PRIMARY | Must be unique | Asc | sip_account_screen_msg_regex_id |
| sip_account | Must be unique | Asc/Asc | sip_account_screen_msg_regex_id + sip_account_id |
| sip_account_sip_account_screen_msg_regexs_ibfk_1 | Performance | Asc | sip_account_id |

