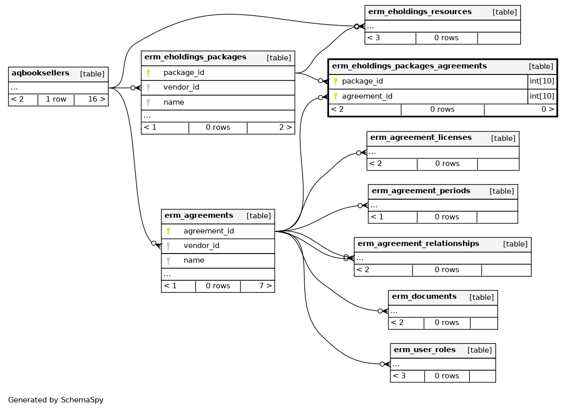
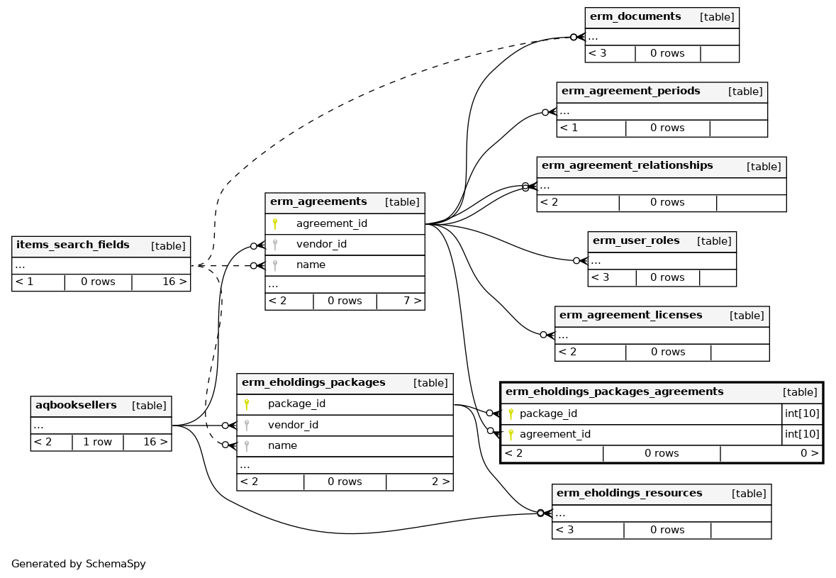
Columns
| Column | Type | Size | Nulls | Auto | Default | Children | Parents | Comments | |||
|---|---|---|---|---|---|---|---|---|---|---|---|
| package_id | INT | 10 | null |
|
|
link to the package |
|||||
| agreement_id | INT | 10 | null |
|
|
link to the agreement |
Indexes
| Constraint Name | Type | Sort | Column(s) |
|---|---|---|---|
| erm_eholdings_packages_agreements_s_pk | Primary key | Asc/Asc | package_id + agreement_id |
| erm_eholdings_packages_agreements_ibfk_2 | Performance | Asc | agreement_id |
| PRIMARY | Must be unique | Asc/Asc | package_id + agreement_id |



