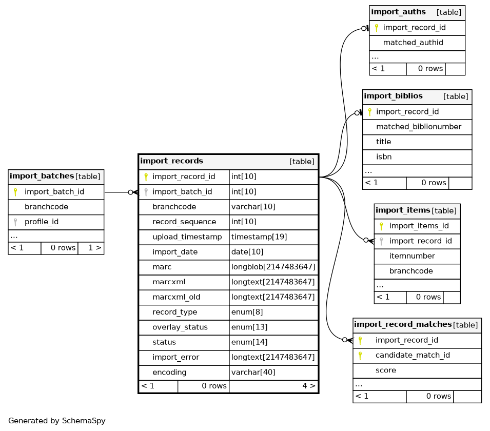
Columns
| Column | Type | Size | Nulls | Auto | Default | Children | Parents | Comments | ||||||||||||
|---|---|---|---|---|---|---|---|---|---|---|---|---|---|---|---|---|---|---|---|---|
| import_record_id | INT | 10 | √ | null |
|
|
||||||||||||||
| import_batch_id | INT | 10 | null |
|
|
|||||||||||||||
| branchcode | VARCHAR | 10 | √ | null |
|
|
||||||||||||||
| record_sequence | INT | 10 | 0 |
|
|
|||||||||||||||
| upload_timestamp | TIMESTAMP | 19 | current_timestamp() |
|
|
|||||||||||||||
| import_date | DATE | 10 | √ | null |
|
|
||||||||||||||
| marc | LONGBLOB | 2147483647 | null |
|
|
|||||||||||||||
| marcxml | LONGTEXT | 2147483647 | null |
|
|
|||||||||||||||
| marcxml_old | LONGTEXT | 2147483647 | null |
|
|
|||||||||||||||
| record_type | enum('biblio', 'auth', 'holdings') | 8 | biblio |
|
|
|||||||||||||||
| overlay_status | enum('no_match', 'auto_match', 'manual_match', 'match_applied') | 13 | no_match |
|
|
|||||||||||||||
| status | enum('error', 'staged', 'imported', 'reverted', 'items_reverted', 'ignored') | 14 | staged |
|
|
|||||||||||||||
| import_error | LONGTEXT | 2147483647 | √ | null |
|
|
||||||||||||||
| encoding | VARCHAR | 40 |
|
|
Indexes
| Constraint Name | Type | Sort | Column(s) |
|---|---|---|---|
| PRIMARY | Primary key | Asc | import_record_id |
| batch_id_record_type | Performance | Asc/Asc | import_batch_id + record_type |
| batch_sequence | Performance | Asc/Asc | import_batch_id + record_sequence |
| branchcode | Performance | Asc | branchcode |

