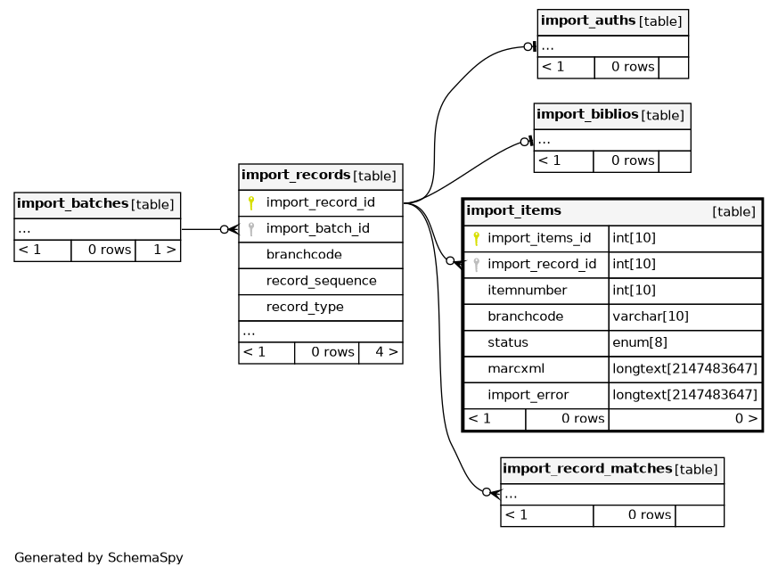
Columns
| Column | Type | Size | Nulls | Auto | Default | Children | Parents | Comments | |||
|---|---|---|---|---|---|---|---|---|---|---|---|
| import_items_id | INT | 10 | √ | null |
|
|
|||||
| import_record_id | INT | 10 | null |
|
|
||||||
| itemnumber | INT | 10 | √ | null |
|
|
|||||
| branchcode | VARCHAR | 10 | √ | null |
|
|
|||||
| status | enum('error', 'staged', 'imported', 'reverted', 'ignored') | 8 | staged |
|
|
||||||
| marcxml | LONGTEXT | 2147483647 | null |
|
|
||||||
| import_error | LONGTEXT | 2147483647 | √ | null |
|
|
Indexes
| Constraint Name | Type | Sort | Column(s) |
|---|---|---|---|
| PRIMARY | Primary key | Asc | import_items_id |
| branchcode | Performance | Asc | branchcode |
| import_items_ibfk_1 | Performance | Asc | import_record_id |
| itemnumber | Performance | Asc | itemnumber |

