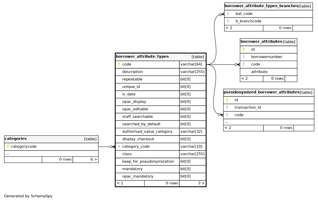
Columns
| Column | Type | Size | Nulls | Auto | Default | Children | Parents | Comments | |||||||||||||||
|---|---|---|---|---|---|---|---|---|---|---|---|---|---|---|---|---|---|---|---|---|---|---|---|
| code | VARCHAR | 64 | null |
|
|
unique key used to identify each custom field |
|||||||||||||||||
| description | VARCHAR | 255 | null |
|
|
description for each custom field |
|||||||||||||||||
| repeatable | BIT | 0 | 0 |
|
|
defines whether one patron/borrower can have multiple values for this custom field (1 for yes, 0 for no) |
|||||||||||||||||
| unique_id | BIT | 0 | 0 |
|
|
defines if this value needs to be unique (1 for yes, 0 for no) |
|||||||||||||||||
| is_date | BIT | 0 | 0 |
|
|
defines if this field is displayed as a date |
|||||||||||||||||
| opac_display | BIT | 0 | 0 |
|
|
defines if this field is visible to patrons on their account in the OPAC (1 for yes, 0 for no) |
|||||||||||||||||
| opac_editable | BIT | 0 | 0 |
|
|
defines if this field is editable by patrons on their account in the OPAC (1 for yes, 0 for no) |
|||||||||||||||||
| staff_searchable | BIT | 0 | 0 |
|
|
defines if this field is searchable via the patron search in the staff interface (1 for yes, 0 for no) |
|||||||||||||||||
| searched_by_default | BIT | 0 | 0 |
|
|
defines if this field is included in “Standard” patron searches in the staff interface (1 for yes, 0 for no) |
|||||||||||||||||
| VARCHAR | 32 | √ | null |
|
|
foreign key from authorised_values that links this custom field to an authorized value category |
|||||||||||||||||
| display_checkout | BIT | 0 | 0 |
|
|
defines if this field displays in checkout screens |
|||||||||||||||||
| category_code | VARCHAR | 10 | √ | null |
|
|
defines a category for an attribute_type |
||||||||||||||||
| class | VARCHAR | 255 |
|
|
defines a class for an attribute_type |
||||||||||||||||||
| keep_for_pseudonymization | BIT | 0 | 0 |
|
|
defines if this field is copied to anonymized_borrower_attributes (1 for yes, 0 for no) |
|||||||||||||||||
| mandatory | BIT | 0 | 0 |
|
|
defines if the attribute is mandatory or not in the staff interface |
|||||||||||||||||
| opac_mandatory | BIT | 0 | 0 |
|
|
defines if the attribute is mandatory or not in the OPAC |
Indexes
| Constraint Name | Type | Sort | Column(s) |
|---|---|---|---|
| PRIMARY | Primary key | Asc | code |
| auth_val_cat_idx | Performance | Asc | authorised_value_category |
| category_code | Performance | Asc | category_code |



