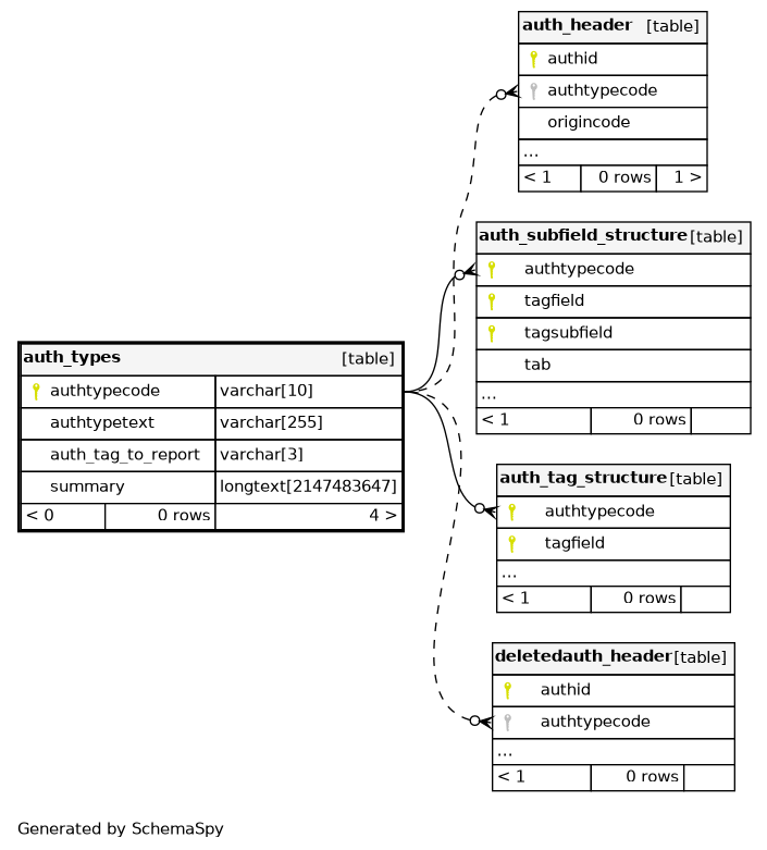
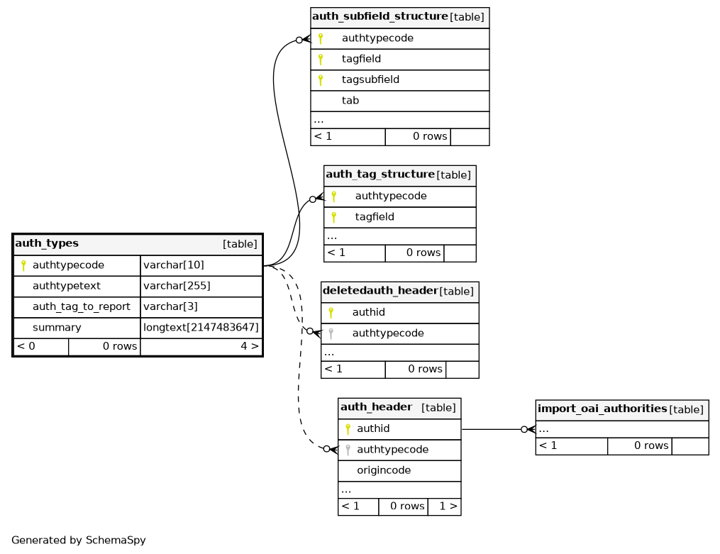
Columns
| Column | Type | Size | Nulls | Auto | Default | Children | Parents | Comments | ||||||||||||
|---|---|---|---|---|---|---|---|---|---|---|---|---|---|---|---|---|---|---|---|---|
| authtypecode | VARCHAR | 10 |
|
|
||||||||||||||||
| authtypetext | VARCHAR | 255 |
|
|
||||||||||||||||
| auth_tag_to_report | VARCHAR | 3 |
|
|
||||||||||||||||
| summary | LONGTEXT | 2147483647 | null |
|
|
Indexes
| Constraint Name | Type | Sort | Column(s) |
|---|---|---|---|
| PRIMARY | Primary key | Asc | authtypecode |


