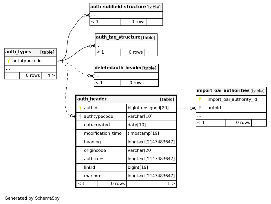
Columns
| Column | Type | Size | Nulls | Auto | Default | Children | Parents | Comments | |||
|---|---|---|---|---|---|---|---|---|---|---|---|
| authid | BIGINT UNSIGNED | 20 | √ | null |
|
|
|||||
| authtypecode | VARCHAR | 10 |
|
|
|||||||
| datecreated | DATE | 10 | √ | null |
|
|
|||||
| modification_time | TIMESTAMP | 19 | current_timestamp() |
|
|
||||||
| heading | LONGTEXT | 2147483647 | √ | null |
|
|
|||||
| origincode | VARCHAR | 20 | √ | null |
|
|
|||||
| authtrees | LONGTEXT | 2147483647 | √ | null |
|
|
|||||
| linkid | BIGINT | 19 | √ | null |
|
|
|||||
| marcxml | LONGTEXT | 2147483647 | null |
|
|
Indexes
| Constraint Name | Type | Sort | Column(s) |
|---|---|---|---|
| PRIMARY | Primary key | Asc | authid |
| origincode | Performance | Asc | origincode |


