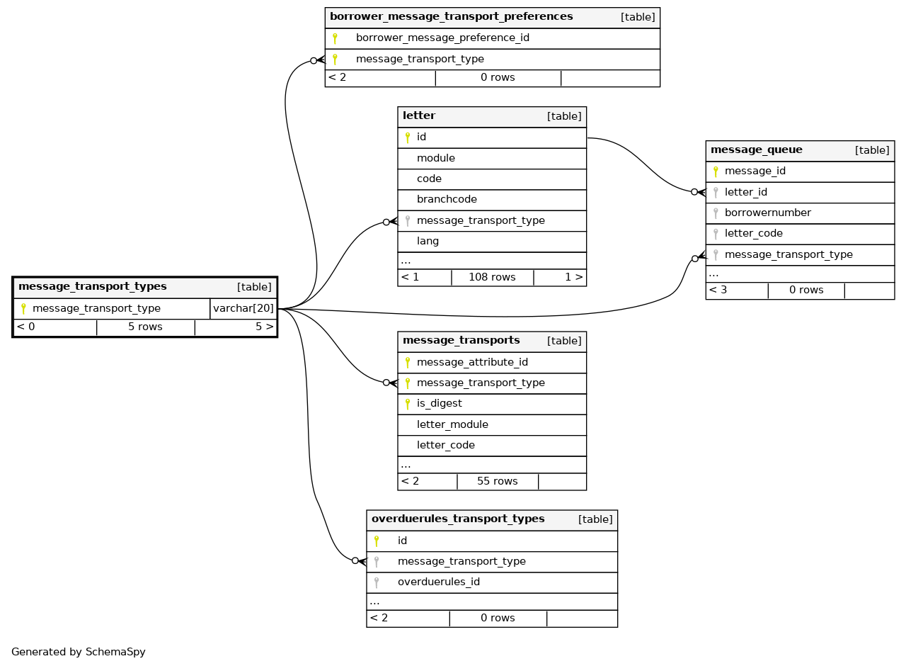
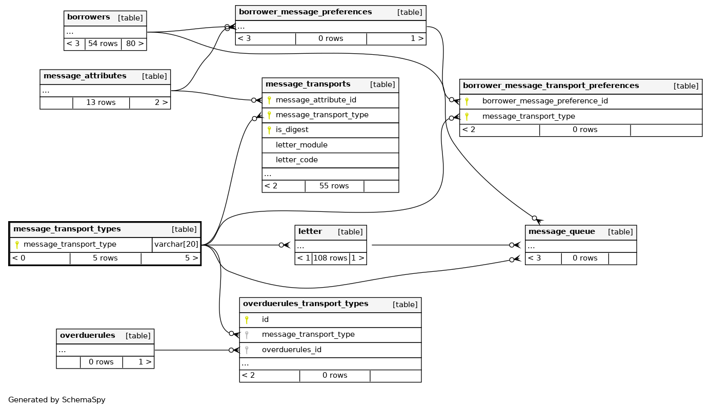
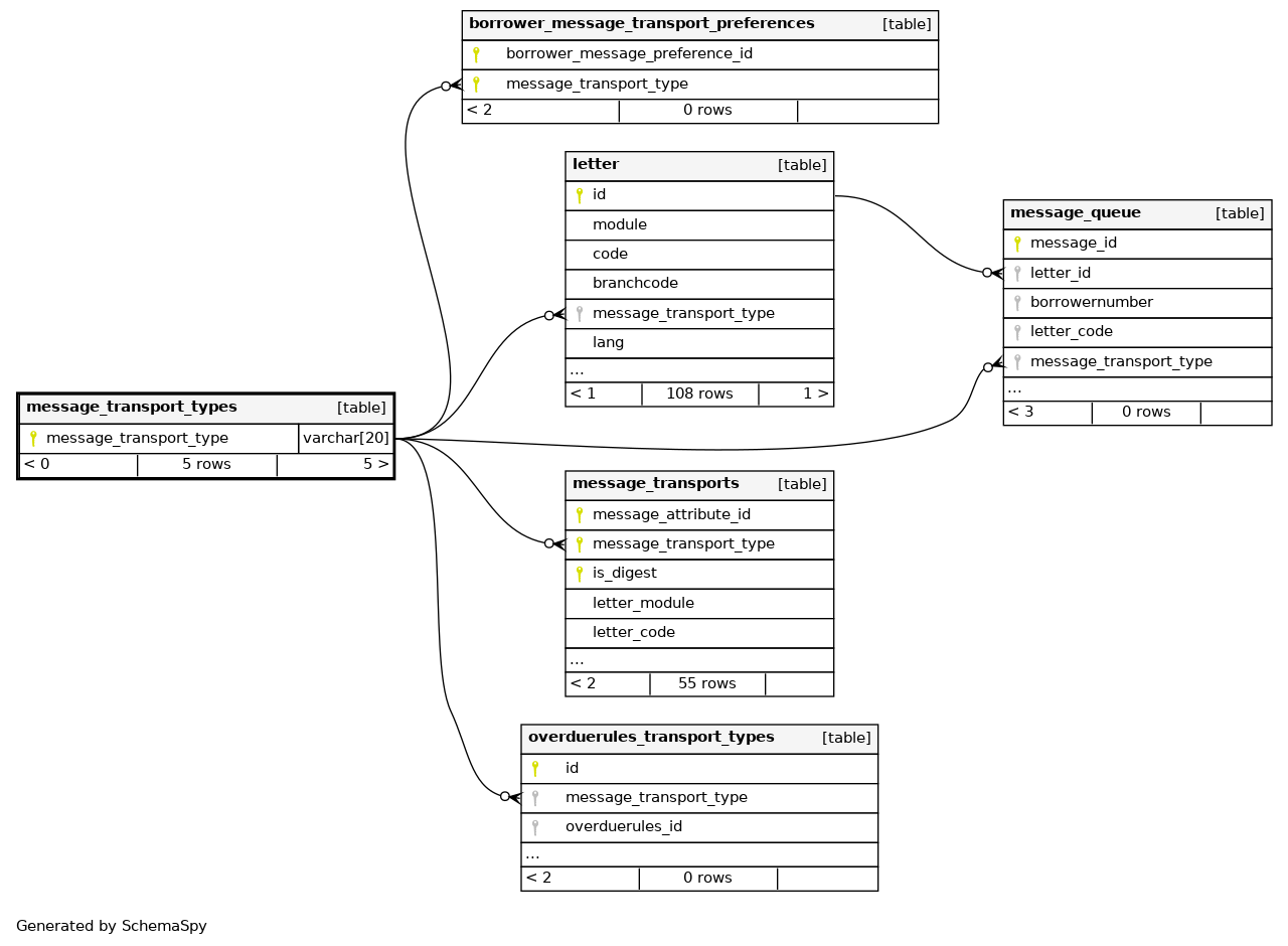
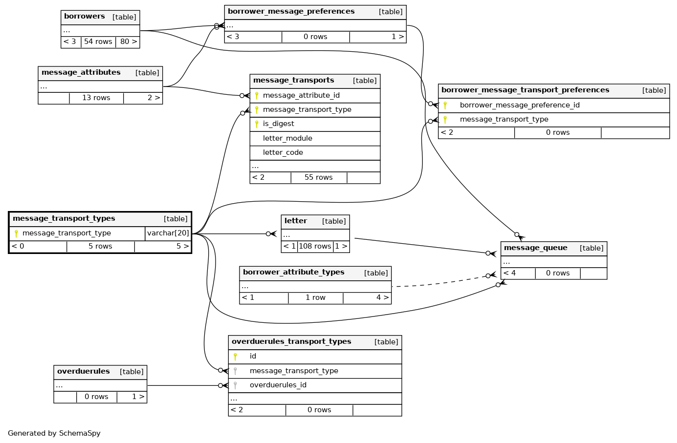
Columns
| Column | Type | Size | Nulls | Auto | Default | Children | Parents | Comments | |||||||||||||||
|---|---|---|---|---|---|---|---|---|---|---|---|---|---|---|---|---|---|---|---|---|---|---|---|
| message_transport_type | VARCHAR | 20 | null |
|
|
Indexes
| Constraint Name | Type | Sort | Column(s) |
|---|---|---|---|
| message_transport_types_s_pk | Primary key | Asc | message_transport_type |
| PRIMARY | Must be unique | Asc | message_transport_type |



