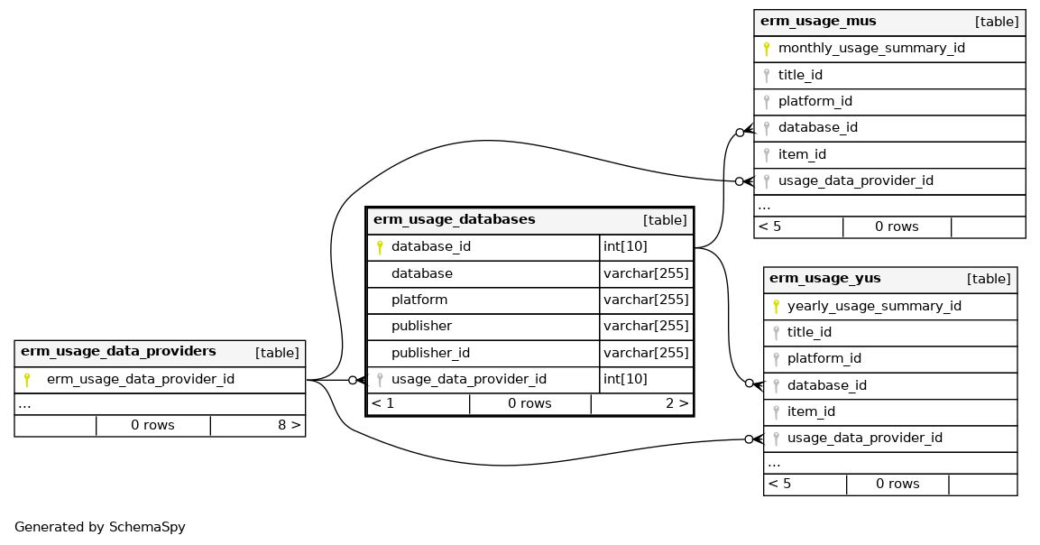
Columns
| Column | Type | Size | Nulls | Auto | Default | Children | Parents | Comments | ||||||
|---|---|---|---|---|---|---|---|---|---|---|---|---|---|---|
| database_id | INT | 10 | √ | null |
|
|
primary key |
|||||||
| database | VARCHAR | 255 | √ | NULL |
|
|
item title |
|||||||
| platform | VARCHAR | 255 | √ | NULL |
|
|
database platform |
|||||||
| publisher | VARCHAR | 255 | √ | NULL |
|
|
Publisher for the database |
|||||||
| publisher_id | VARCHAR | 255 | √ | NULL |
|
|
Publisher ID for the database |
|||||||
| usage_data_provider_id | INT | 10 | null |
|
|
data provider the database is harvested by |
Indexes
| Constraint Name | Type | Sort | Column(s) |
|---|---|---|---|
| erm_usage_databases_s_pk | Primary key | Asc | database_id |
| erm_usage_databases_ibfk_1 | Performance | Asc | usage_data_provider_id |
| PRIMARY | Must be unique | Asc | database_id |

