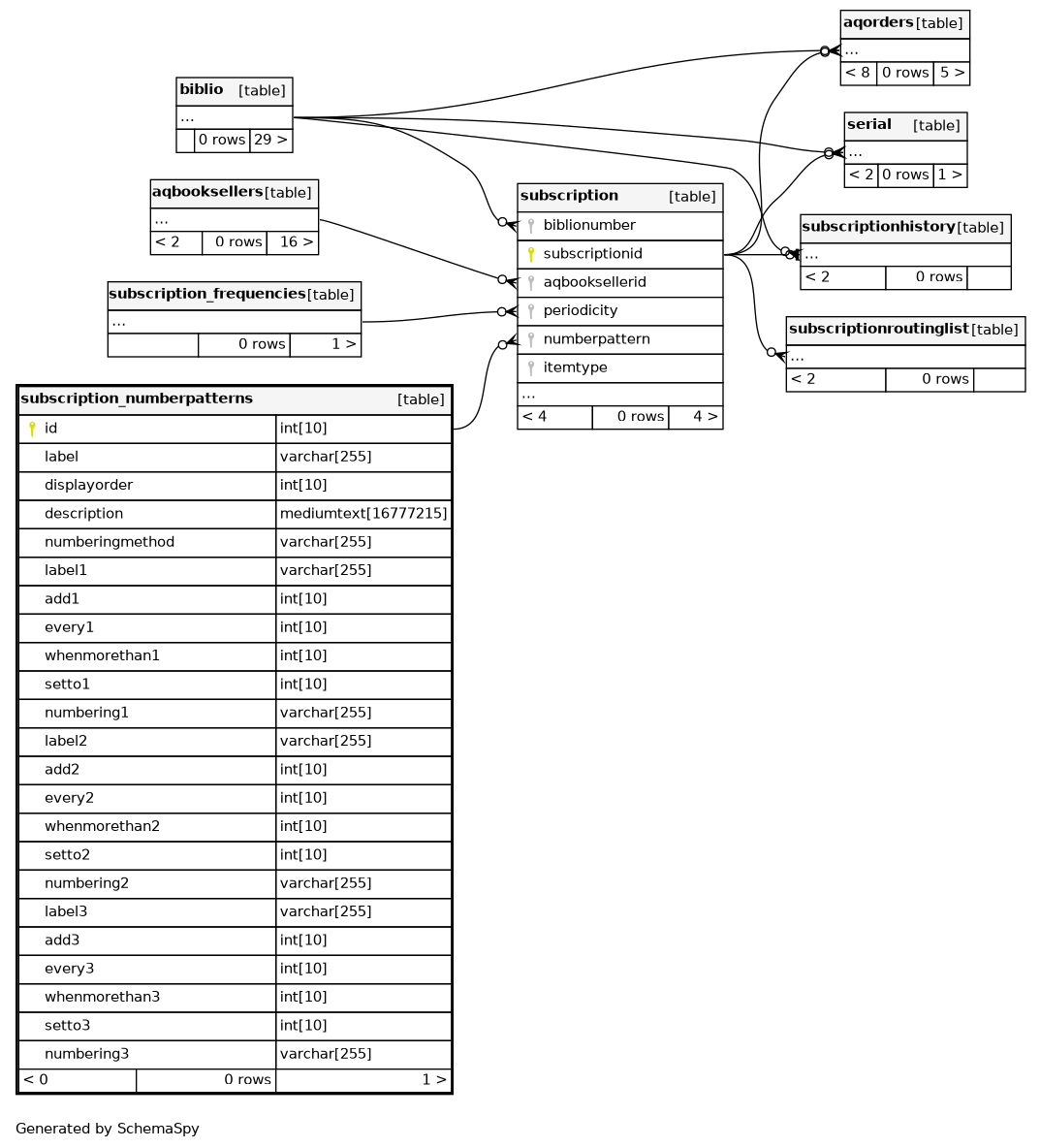
Columns
| Column | Type | Size | Nulls | Auto | Default | Children | Parents | Comments | |||
|---|---|---|---|---|---|---|---|---|---|---|---|
| id | INT | 10 | √ | null |
|
|
|||||
| label | VARCHAR | 255 | null |
|
|
||||||
| displayorder | INT | 10 | √ | null |
|
|
|||||
| description | MEDIUMTEXT | 16777215 | √ | null |
|
|
|||||
| numberingmethod | VARCHAR | 255 | null |
|
|
||||||
| label1 | VARCHAR | 255 | √ | null |
|
|
|||||
| add1 | INT | 10 | √ | null |
|
|
|||||
| every1 | INT | 10 | √ | null |
|
|
|||||
| whenmorethan1 | INT | 10 | √ | null |
|
|
|||||
| setto1 | INT | 10 | √ | null |
|
|
|||||
| numbering1 | VARCHAR | 255 | √ | null |
|
|
|||||
| label2 | VARCHAR | 255 | √ | null |
|
|
|||||
| add2 | INT | 10 | √ | null |
|
|
|||||
| every2 | INT | 10 | √ | null |
|
|
|||||
| whenmorethan2 | INT | 10 | √ | null |
|
|
|||||
| setto2 | INT | 10 | √ | null |
|
|
|||||
| numbering2 | VARCHAR | 255 | √ | null |
|
|
|||||
| label3 | VARCHAR | 255 | √ | null |
|
|
|||||
| add3 | INT | 10 | √ | null |
|
|
|||||
| every3 | INT | 10 | √ | null |
|
|
|||||
| whenmorethan3 | INT | 10 | √ | null |
|
|
|||||
| setto3 | INT | 10 | √ | null |
|
|
|||||
| numbering3 | VARCHAR | 255 | √ | null |
|
|
Indexes
| Constraint Name | Type | Sort | Column(s) |
|---|---|---|---|
| PRIMARY | Primary key | Asc | id |



