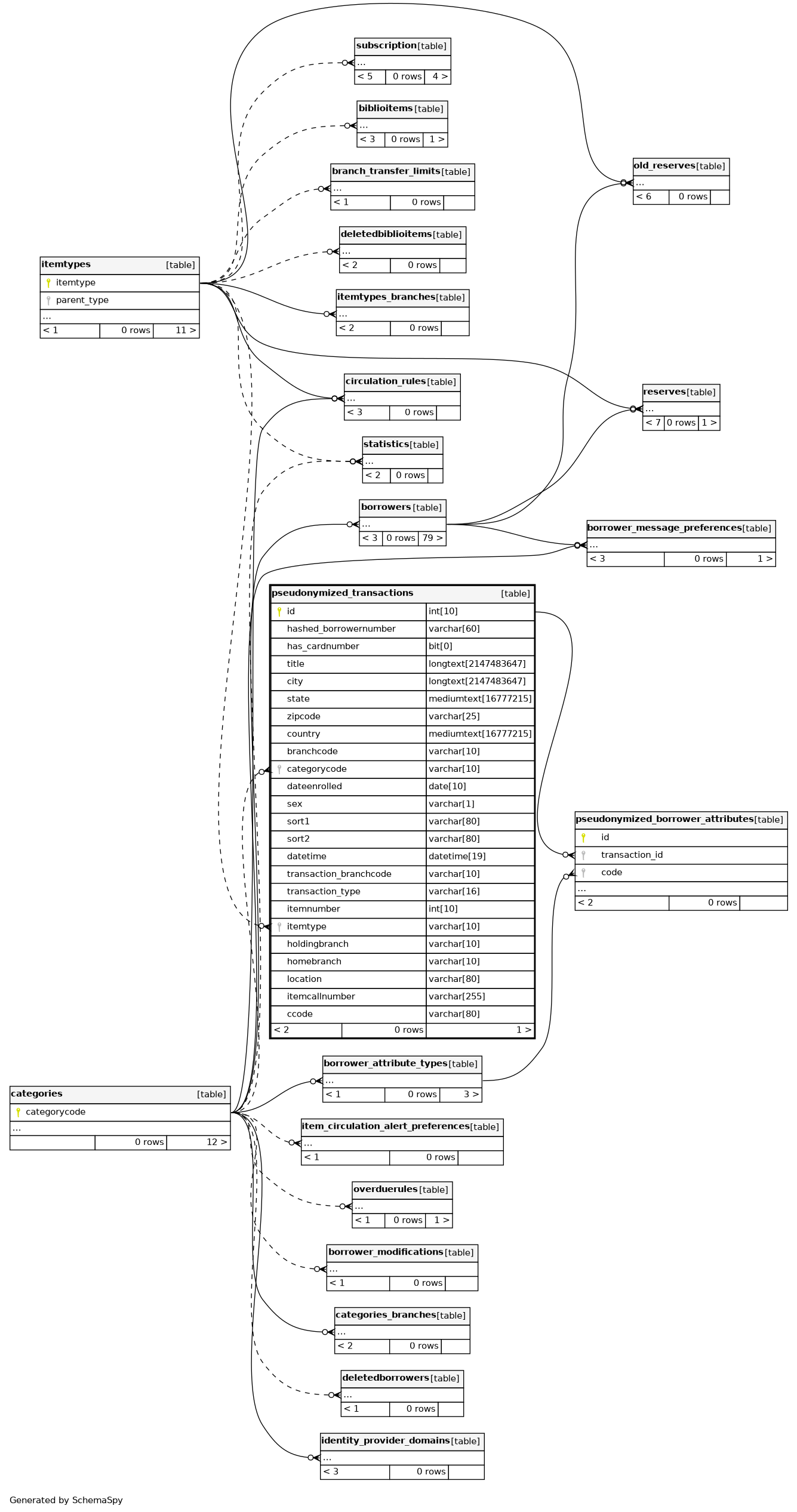
Columns
| Column | Type | Size | Nulls | Auto | Default | Children | Parents | Comments | |||
|---|---|---|---|---|---|---|---|---|---|---|---|
| id | INT | 10 | √ | null |
|
|
|||||
| hashed_borrowernumber | VARCHAR | 60 | null |
|
|
||||||
| has_cardnumber | BIT | 0 | 0 |
|
|
||||||
| title | LONGTEXT | 2147483647 | √ | null |
|
|
|||||
| city | LONGTEXT | 2147483647 | √ | null |
|
|
|||||
| state | MEDIUMTEXT | 16777215 | √ | null |
|
|
|||||
| zipcode | VARCHAR | 25 | √ | null |
|
|
|||||
| country | MEDIUMTEXT | 16777215 | √ | null |
|
|
|||||
| branchcode | VARCHAR | 10 |
|
|
|||||||
| categorycode | VARCHAR | 10 |
|
|
|||||||
| dateenrolled | DATE | 10 | √ | null |
|
|
|||||
| sex | VARCHAR | 1 | √ | null |
|
|
|||||
| sort1 | VARCHAR | 80 | √ | null |
|
|
|||||
| sort2 | VARCHAR | 80 | √ | null |
|
|
|||||
| datetime | DATETIME | 19 | √ | null |
|
|
|||||
| transaction_branchcode | VARCHAR | 10 | √ | null |
|
|
|||||
| transaction_type | VARCHAR | 16 | √ | null |
|
|
|||||
| itemnumber | INT | 10 | √ | null |
|
|
|||||
| itemtype | VARCHAR | 10 | √ | null |
|
|
|||||
| holdingbranch | VARCHAR | 10 | √ | null |
|
|
|||||
| homebranch | VARCHAR | 10 | √ | null |
|
|
|||||
| location | VARCHAR | 80 | √ | null |
|
|
|||||
| itemcallnumber | VARCHAR | 255 | √ | null |
|
|
|||||
| ccode | VARCHAR | 80 | √ | null |
|
|
Indexes
| Constraint Name | Type | Sort | Column(s) |
|---|---|---|---|
| PRIMARY | Primary key | Asc | id |
| pseudonymized_transactions_borrowers_ibfk_2 | Performance | Asc | branchcode |
| pseudonymized_transactions_borrowers_ibfk_3 | Performance | Asc | transaction_branchcode |
| pseudonymized_transactions_ibfk_1 | Performance | Asc | categorycode |
| pseudonymized_transactions_ibfk_5 | Performance | Asc | transaction_type |
| pseudonymized_transactions_ibfk_6 | Performance | Asc | datetime |
| pseudonymized_transactions_items_ibfk_4 | Performance | Asc | itemnumber |



