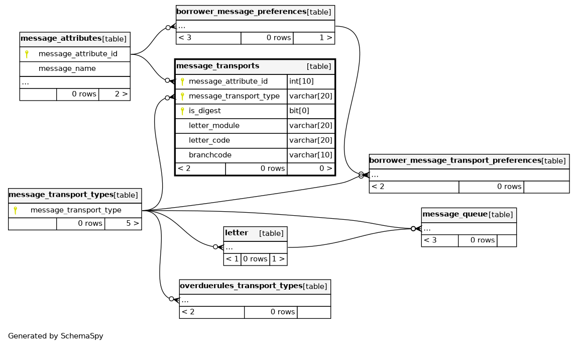
Columns
| Column | Type | Size | Nulls | Auto | Default | Children | Parents | Comments | |||
|---|---|---|---|---|---|---|---|---|---|---|---|
| message_attribute_id | INT | 10 | null |
|
|
||||||
| message_transport_type | VARCHAR | 20 | null |
|
|
||||||
| is_digest | BIT | 0 | 0 |
|
|
||||||
| letter_module | VARCHAR | 20 |
|
|
|||||||
| letter_code | VARCHAR | 20 |
|
|
|||||||
| branchcode | VARCHAR | 10 |
|
|
Indexes
| Constraint Name | Type | Sort | Column(s) |
|---|---|---|---|
| PRIMARY | Primary key | Asc/Asc/Asc | message_attribute_id + message_transport_type + is_digest |
| letter_module | Performance | Asc/Asc | letter_module + letter_code |
| message_transport_type | Performance | Asc | message_transport_type |

