Columns
| Column | Type | Size | Nulls | Auto | Default | Children | Parents | Comments | |||
|---|---|---|---|---|---|---|---|---|---|---|---|
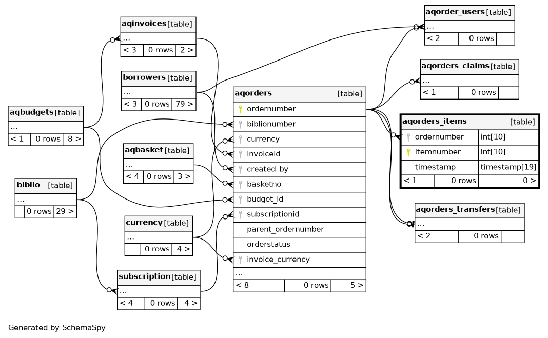
| ordernumber | INT | 10 | null |
|
|
the order this item is attached to (aqorders.ordernumber) |
|||||
| itemnumber | INT | 10 | null |
|
|
the item number for this item (items.itemnumber) |
|||||
| timestamp | TIMESTAMP | 19 | current_timestamp() |
|
|
the date and time this order item was last touched |
Indexes
| Constraint Name | Type | Sort | Column(s) |
|---|---|---|---|
| PRIMARY | Primary key | Asc | itemnumber |
| ordernumber | Performance | Asc | ordernumber |

